Prozesse & Workflows

Sie befinden sich hier: Themen > Prozesse & Workflows > Testmanagement

JIRA Testmanagement

Ausgangslage

Auch wenn heute ein Großteil der qualitätssichernden Testaktivitäten automatisiert abgebildet werden kann, gibt es gerade bei den fachlichen Ende-zu-Ende Tests die Notwendigkeit umfangreiche Testfallkataloge manuell zu testen. Dabei trifft man häufig folgende Ausgangssituation an. 

  • Testcontrolling auf Basis von Excel-Sheets
  • Keine Transparenz in größeren Projekten über den aktuellen Stand der Testaktivitäten
  • Fachabteilung und IT arbeiten mit verschiedenen Werkzeugen
  • Kommerzielle Testlösungen sind teuer

Lösungsansatz von avono

  • Jira als Plattform für den Einsatz im QA-Testprozess
  • Enge Verzahnung mit entwicklernahen Workflows wie Bugtracking, da innerhalb eines Tools abgebildet
  • Durchgängige Verfolgbarkeit von Anforderungen, Tests, Entwicklungsaufträgen und Fehlern in einem Werkzeug möglich
  • Ein Werkzeug für Fachabteilung und IT
  • Transparenz über den aktuellen Status der Testaktivitäten für alle Prozessbeteiligten
  • Nutzung für verteilte Teams über Intra- und Internet
  • Moderne web-basierte Lösung

Vorkonfigurierte Basislösung

  • Vorgefertigte Workflows mit Standard Prozessrollen für das fachliche Testfallmanagement
  • Sofort einsatzfähiges Testprojekt
  • Übernahme bestehender Testfalldaten aus Excel oder CSV Dateien über Import-Wizard
  • Vorkonfigurierte Dashboards mit Standard Reports 
Screenshot 1 von 2
screenshot
Im Test beteiligte Prozessrollen.
screenshot
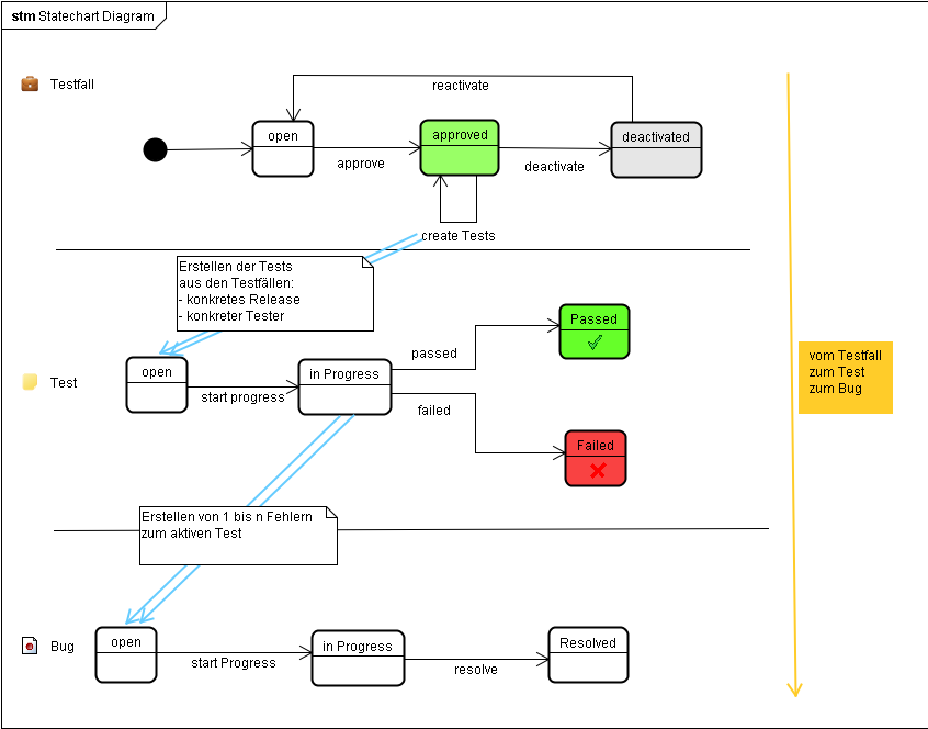
Zusammenhang zwischen Testfall, Testdurchführung und Fehlern.

Basisanpassung an Kundensituation

  • Bei Bedarf Installation und Basiskonfiguration von Jira auf IT-Infrastruktur beim Kunden
  • Anbindung an LDAP Systeme beim Kunden
  • Konfiguration der Kundennutzer auf die Rollen im Testprozess
  • Kurzeinführung für Nutzer des Systems
  • Auf Wunsch können die Browser der Tester mit dem Plugin JIRA Capture erweitert werden, welches die Erfassung von Vorgängen deutlich beschleunigt

Kunden-Individuelle Erweiterungen

  • Integration in bestehende Jira Installationen Erweiterung um besondere Kundenanforderungen, z.B. individuelle Felder, Auswertungen
  • Migration von bestehenden Testfalldaten aus proprietären Datenformaten und Datenbanken
  • Intensive Schulung für Anwender und Administratoren

Kontaktaufnahme

Wir setzen die Produkte von Atlassian in großen Kundenprojekten und bei uns selbst produktivitätssteigernd ein. Im Rahmen einer Partnerschaft mit Atlassian bieten wir Ihnen für die komplette Tool-Chain die Dienstleistungen Vertrieb bzw. Lizensierung, Beratung, Schulungen für Anwender und Administratoren, sowie die Programmierung von Erweiterung an.

Sie erreichen uns telefonisch unter +49 711 / 28 07 57 - 0, per Kontaktformular oder direkt per E-Mail.

Kontakt / Angebot

Sie möchten ein verbindliches Angebot oder benötigen Beratungs- und Entwicklungsdienstleistungen rund um die Atlassian Produkte, dann nehmen Sie unverzüglich über unser Kontaktformular oder telefonisch unter 0711/28 07 57-0 Kontakt mit uns auf.

zum Kontaktformular